speedcommander pro是一款功能全面,操作简单的电脑文件管理软件,用户通过该软件可以轻松完成文件的移动、复制、删除等操作,新版本还增加了刻录CD,DVD和Blu-ray,显示和提取ISO / BIN磁盘映像,直接访问Dropbox,Google Drive和OneDrive等等功能,满足用户的全方位使用需求。
软件功能
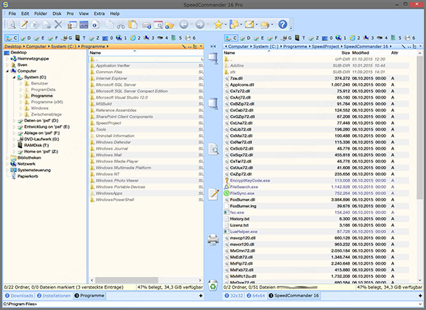
1、双窗口视图
Speed Commander始终显示两个窗口。一个文件夹包含源文件夹,另一个文件夹包含目标文件夹。这样,您始终可以清晰地看到源和目标,从而可以更快地复制和移动文件夹。
2、选项卡式文件夹Windows
在一个文件夹窗口中显示多个文件夹。
3、私人模式
您可以启用“私人模式”这样您访问的文件夹不会记录在文件夹历史记录中。输入字段中的所有条目(例如文件操作的目标)也不会被记录。私有模式也可用于SpeedEdit,SpeedView和FileSearch查询。在SpeedEdit和SpeedView中,已编辑和查看的文件名不会出现在最近的文件菜单中。FileSearch不会在数据输入字段中记录查询。
4、文件夹收藏夹和用户工具
您可以将您喜欢的文件夹和应用程序设置为“ 收藏夹”。这些可以通过图标栏或键盘快捷方式启动。收藏夹文件夹将快速将当前窗口切换到预定义的文件夹。您还可以设置在第二个窗口中显示哪个文件夹。用户工具将启动常用的应用程序。您也可以使用自己的参数启动用户工具。这些参数通过命令行传输到应用程序。
5、通过宏自动化
您无需手动执行例行或重复性任务,而是可以使它们自动化。自动化可以减少您花在例行任务上的时间,并避免手动执行这些任务时可能发生的错误。您可以使用集成的宏编辑器来创建和编辑宏。宏不仅可以访问SpeedCommander的对象模型,而且可以集成所有可编写脚本的COM模块。
6、访问系统还原点和卷影副本
该软件有提供的集成VssSnapshots插件访问系统还原点和卷影副本。您可以列出系统还原点的文件夹和文件,然后分别还原它们,而不必重置整个Windows安装。只需将所需的文件和文件夹复制到目标文件夹中即可。
7、对可移动驱动器上的文件夹内容进行排序
SpeedCommander Pro可以按名称,大小或日期对FAT或FAT32格式化的可移动驱动器的文件夹内容进行快速排序,而无需重写文件。
软件特征
1、写入光学媒体
您可以收集文件和文件夹将其刻录到CD,DVD或蓝光。以此创建磁盘映像文件(ISO / BIN)或将现有磁盘映像写入CD,DVD或Blu-ray。SpeedCommander还显示有关记录器和光学介质的信息。可擦写光学介质可以擦除。
2、磁盘映像文件
该软件可以显示和提取磁盘映像(ISO / BIN)而没有任何额外的软件。集成的磁盘写入功能还可以将文件集合另存为ISO文件、CD、DVD和Blu-ray创建和写入imgage文件。
3、云存储访问
支持以下提供程序:
投寄箱
Google云端硬碟
OneDrive个人
海德威
BoxDrive
WebDAV
这样,您可以从任何地方访问云中的文件,而无需首先安装提供商的软件
4、访问系统还原点和卷影副本
使用SpeedCommander Pro专有提供的集成VssSnapshots插件访问系统还原点和卷影副本。您可以列出系统还原点的文件夹和文件,然后分别还原它们,这样就不必重置整个Windows安装。只需将所需的文件和文件夹复制到目标文件夹中,即可实现系统还原。









